Tuesday April 2026

হটলাইন

সেবা এবং ধাপ

নং শিরোনাম সেবার ধাপ কার্যকলাপ
  
প্রশিক্ষণ কার্যক্রমের প্রক্রিয়া দেখুন
মৎস্য বিষয়ক পরামর্শ প্রদানের প্রক্রিয়া দেখুন
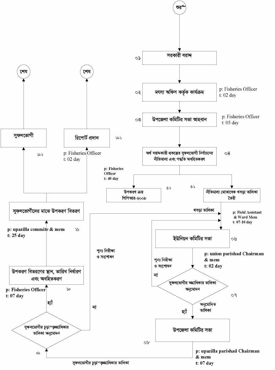
মৎস্য পুর্নবাসন ও উপকরণ বিতরণ দেখুন
দারিদ্র বিমোচনে ক্ষুদ্র ঋণ প্রদানের প্রক্রিয়া দেখুন
মৎস্য বিষয়ক প্রযুক্তি সম্প্রসারণে বিভিন্ন স্কীম গ্রহণের প্রক্রিয়া দেখুন
দেখছেন ১ থেকে ৫ পর্যন্ত, মোট ৫ এন্ট্রি

এক্সেসিবিলিটি

স্ক্রিন রিডার ডাউনলোড করুন